- 10:00—20:00
- +7 (812) 646-7337
- Наш адрес -
- Санкт-Петербург, Заозерная 4 -
- Карта проезда
- 10:00—20:00

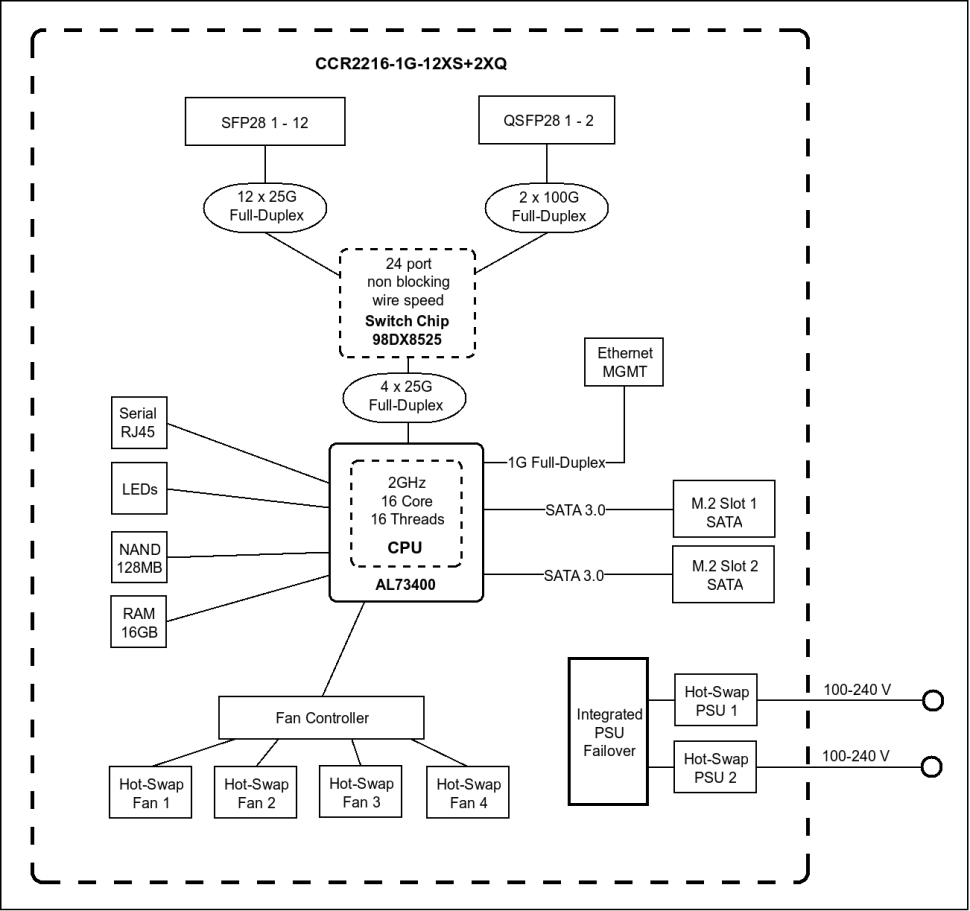
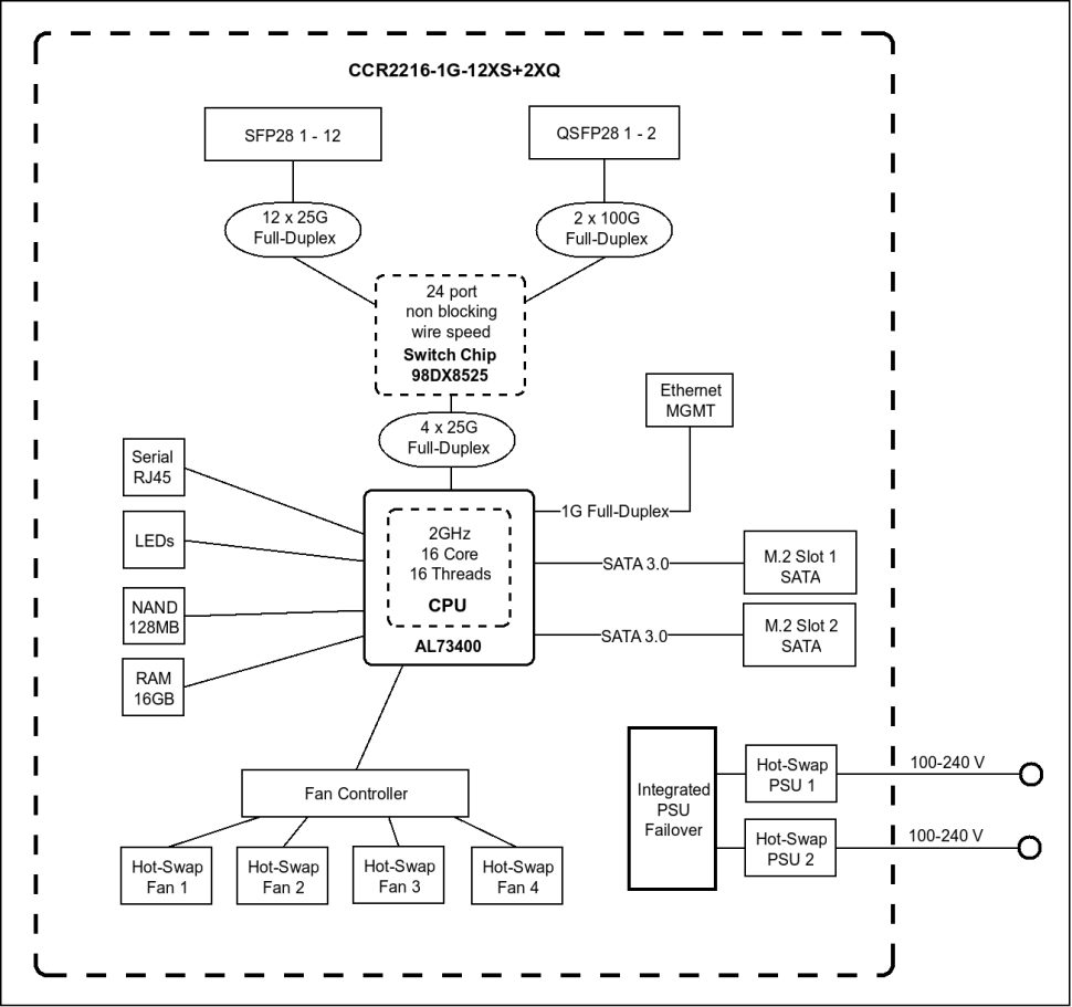
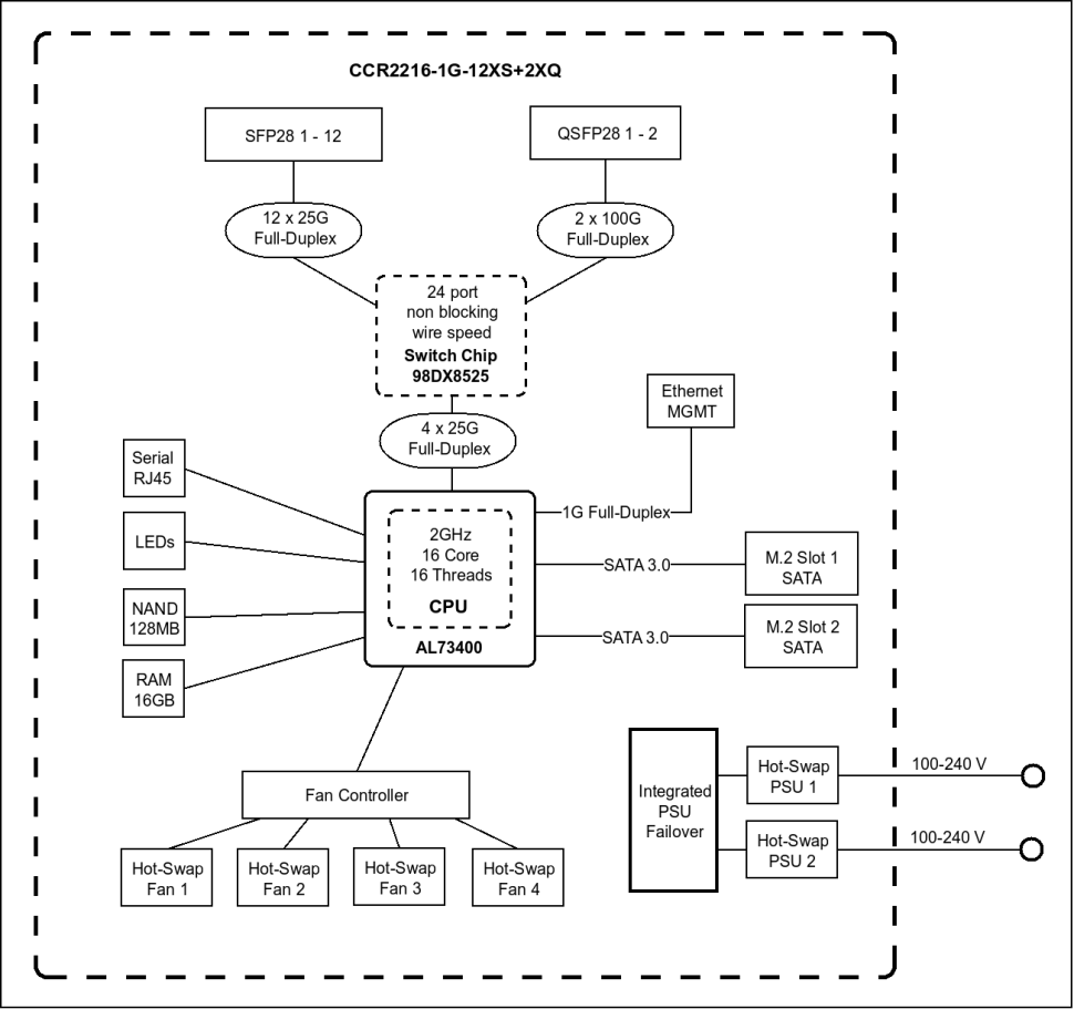
2 порта QSFP28 для сверхбыстрых 100-гигабитных соединений, 12 портов SFP28 для 25-гигабитной сети и один порт Gigabit Ethernet. Устройство поставляется с 16 ГБ оперативной памяти, приличным хранилищем NAND и двумя слотами M.2 SATA для подключения дополнительного хранилища. Есть четыре вентилятора с возможностью горячей замены, а также источники питания с двойным резервированием с возможностью горячей замены. И эти блоки питания могут показаться знакомыми, если Вы раньше использовали CCR1072: Это идеальное обновление для пользователей маршрутизатора CCR1072 - Вы можете продолжать использовать свои модули SFP и блоки питания!
Вы экономите время и деньги на аксессуарах, а также получаете более высокую производительность при меньшем энергопотреблении.
| Производитель | MikroTik |
